Arduino-modulové ovládáni kolejiště.

Schémata, zapojení, návody, dotazy a postupy k využití v železničním modelářství.

Moderátoři: Michal Dalecký, Jarda H., Rudolf, 123.marek

Re: Arduino-modulové ovládáni kolejiště.

Příspěvekod zdeno » pát 26 dub, 2019 10:21 am

Pavel-HP píše:Někdo má rád holky, jinej zase vdolky. :P

proto jsem to napisal velmi opatrne a nesnazil jsem se nekomu neco vnucovat, jen "poradit" :D
Uživatelský avatar
zdeno
 
Příspěvky: 3202
Registrován: pon 11 črc, 2011 8:54 am

Re: Arduino-modulové ovládáni kolejiště.

Příspěvekod Ondřej » pát 26 dub, 2019 7:59 pm

adix píše:Jak se rozlišuje chci li postavit posunovou nebo dopravvní cestu?


Při volbě mačkám jako první tlačítko VC=vlaková cesta nebo PC=posunová cesta a pak dále body cesty a zakončím Potvrdit. U každého tlačítka se po stisku rozsvítí kontrolka a nelze ho už zvolit znovu. Pokud před potvrzením udělám chybu nebo si to rozmyslím, zmáčknu Zrušit a všechny tlačítka se uvolní bez jakékoli akce.

zdeno píše:
Pavel-HP píše:Někdo má rád holky, jinej zase vdolky. :P

proto jsem to napisal velmi opatrne a nesnazil jsem se nekomu neco vnucovat, jen "poradit" :D


Pro mne a synka je tohle jediný způsob, jak mít doma kolejiště. Sice hnusné, ale funkční. Navíc, jeho stavba trvala jen pár hodin, až se omrzí, rozebere se a za pár hodin postaví zase jiné, bude se muset změnit panel, ale když jsou všechny moduly hotové, je to zase jen pár hodin. Ještě mám rozdělanou remízu a nádraží, což bude asi větší vylepšení, než návěstidla, na které nebude stejně moc vidět.
Tenhle modulový systém je určen hlavně všem, kdo jsou na tom podobně jako já (a takových znám dost). Rádi jezdí, posunují a organizují dopravu, nudí je JOPkový simulátor a nemohou nebo nechtějí strávit roky stavbou dokonalého kolejiště. Největší suma peněz padne na kolejivo a přestavníky, ostatní je celkem za pár kaček.
Dospělému se to asi zdá moc barevné a přeplácané, ale děti to vnímají jinak a pěkně to "žerou". Účel to tedy splňuje dokonale a o to mi šlo.
Uživatelský avatar
Ondřej
 
Příspěvky: 243
Registrován: čtv 22 úno, 2007 12:48 pm
Bydliště: Roztoky - PZ

Re: Arduino-modulové ovládáni kolejiště.

Příspěvekod Ondřej » pát 26 dub, 2019 8:02 pm

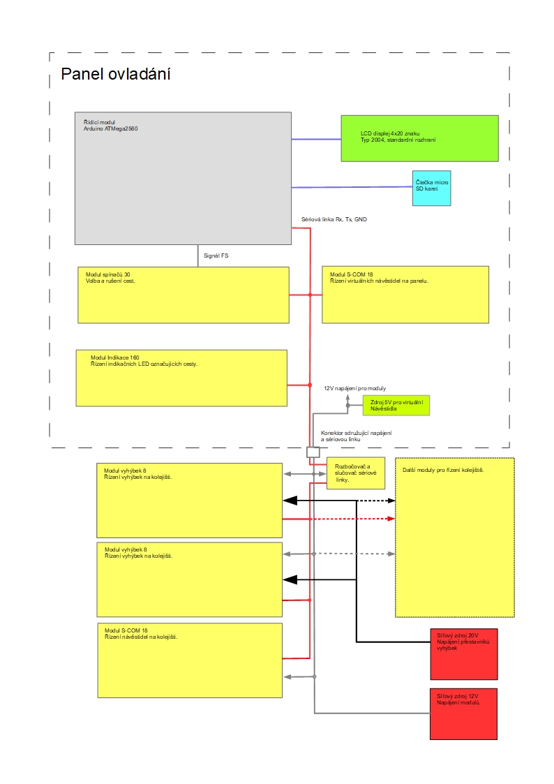
Aby bylo víc zřejmé, jak to funguje, udělal jsem základní blokové schéma.
Přílohy
blokove schema.jpg
Naposledy upravil Ondřej dne ned 28 dub, 2019 9:31 am, celkově upraveno 1
Uživatelský avatar
Ondřej
 
Příspěvky: 243
Registrován: čtv 22 úno, 2007 12:48 pm
Bydliště: Roztoky - PZ

Re: Arduino-modulové ovládáni kolejiště.

Příspěvekod adix » sob 27 dub, 2019 8:32 am

Pokud tedy správně chápu, s reléovkou to nemá moc společného, snad jen že se nastaví návěstidla. Pokud tedy budu chtít projíždět po koleji 5, jako je to na zobrazeném panelu, budu muset stisknout postupně tlačítka VC, 11, 5, 10 a Potvrdit, rozsvítí se příslušná návěstidla a indikační LED v trase. Změní vjezdové a pak odjezdové návěstidlo ihned po průjezdu lokomotivy kolem návěstidla stav na stůj, nebo celá cesta zůstane nastavená až do okamžiku kdy ji “výpravčí” zruší manuálně tlačítky? Po trati lze jezdit vždy jen po pravé koleji ve směru jízdy?
adix
 
Příspěvky: 108
Registrován: pon 01 dub, 2019 11:30 am

Re: Arduino-modulové ovládáni kolejiště.

Příspěvekod sidlo » sob 27 dub, 2019 10:02 am

Ondřej nijak neskrývá, že to není reléovka. Zde na fóru bylo publikováno několik pokusů udělat s pomocí µC nějaký ovládací panel. Podle mého názoru tudy cesta k reléovce nevede.

Jinak se mi tato koncepce použití Arduina na ovládání a styrodurové segmenty na stavbu domácího kolejiště moc líbí.
Uživatelský avatar
sidlo
 
Příspěvky: 3853
Registrován: ned 27 dub, 2014 7:32 am

Re: Arduino-modulové ovládáni kolejiště.

Příspěvekod adix » sob 27 dub, 2019 2:01 pm

To byla jen reakce na Ondřejovu větu: my chtěli drátů málo, ovládací panel mobilní a jen na jednom slabém kablíku a funkci podobnou reléovce.
Je ale přínosné že se podle nastavené cesty automaticky postaví návěstidla, bez potřeby použití návěstního dekodéru.
adix
 
Příspěvky: 108
Registrován: pon 01 dub, 2019 11:30 am

Re: Arduino-modulové ovládáni kolejiště.

Příspěvekod sidlo » sob 27 dub, 2019 2:27 pm

adix píše:Je ale přínosné že se podle nastavené cesty automaticky postaví návěstidla, bez potřeby použití návěstního dekodéru.

S touto větou bych byl opatrný. Modul S-COM 18 plní funkci návěstního dekodéru. Jenom nepřekládá z DCC, ale nijakého interního instrukčního souboru. Otázkou také je, na jakou vzdálenost je možné linku Rx, Tx, GND táhnout.
Uživatelský avatar
sidlo
 
Příspěvky: 3853
Registrován: ned 27 dub, 2014 7:32 am

Re: Arduino-modulové ovládáni kolejiště.

Příspěvekod Ondřej » sob 27 dub, 2019 6:47 pm

adix píše:Pokud tedy správně chápu, s reléovkou to nemá moc společného, snad jen že se nastaví návěstidla. Pokud tedy budu chtít projíždět po koleji 5, jako je to na zobrazeném panelu, budu muset stisknout postupně tlačítka VC, 11, 5, 10 a Potvrdit, rozsvítí se příslušná návěstidla a indikační LED v trase. Změní vjezdové a pak odjezdové návěstidlo ihned po průjezdu lokomotivy kolem návěstidla stav na stůj, nebo celá cesta zůstane nastavená až do okamžiku kdy ji “výpravčí” zruší manuálně tlačítky? Po trati lze jezdit vždy jen po pravé koleji ve směru jízdy?


To nastavení cesty je přesně tak, nejdříve se ověří kolize, pokud nenastane, nastaví se vyhýbky, pokud se nastaví správně, nastaví se návěstidla a cesta přejde z blikání na trvale rozsvícenou. Zrušit se musí ručně stiskem ZC a jakéhokoli tlačítka cesty (nebo i všech, to je jedno). Při zrušení se shodí návěstidla na stůj/posun zakázán a cesta zhasne. Vyhýbky polohu nemění. Automatické rušení cesty zde není. Není to ani tak technický problém, jako spíše praktický. Když mi vyjede vlak ze stanice, tak je za 30sec. zase zpátky. Kdybych měl stále znovu a znovu nastavovat cestu, tak bych byl asi brzo pěkně otrávenej.
Po trati se jezdí pravo, opačný směr není možný. Pokud bych měl úplné zhlavi, tak bych si ale zavedl i návěsti pro oba směry a fungovalo by to úplně stejně.
Uživatelský avatar
Ondřej
 
Příspěvky: 243
Registrován: čtv 22 úno, 2007 12:48 pm
Bydliště: Roztoky - PZ

Re: Arduino-modulové ovládáni kolejiště.

Příspěvekod Ondřej » sob 27 dub, 2019 7:00 pm

sidlo píše:
adix píše:Je ale přínosné že se podle nastavené cesty automaticky postaví návěstidla, bez potřeby použití návěstního dekodéru.

S touto větou bych byl opatrný. Modul S-COM 18 plní funkci návěstního dekodéru. Jenom nepřekládá z DCC, ale nijakého interního instrukčního souboru. Otázkou také je, na jakou vzdálenost je možné linku Rx, Tx, GND táhnout.


Do modulu S-COM 18 se posílají po sériové lince textové příkazy, kterými se nastaví libovolné návěstidlo na libovolnou návěst (popis je na začátku programu). Zkoušel jsem vložit mezi panel a kolejiště 20m klubo kabelu a vše normálně fungovalo. Rychlost 9600bd je dost odolná a Atmel má na vstupu docela vychytaný deglitcher.
Uživatelský avatar
Ondřej
 
Příspěvky: 243
Registrován: čtv 22 úno, 2007 12:48 pm
Bydliště: Roztoky - PZ

Re: Arduino-modulové ovládáni kolejiště.

Příspěvekod adix » sob 27 dub, 2019 9:00 pm

Ondřej píše:
adix píše:Pokud tedy správně chápu, s reléovkou to nemá moc společného, snad jen že se nastaví návěstidla. Pokud tedy budu chtít projíždět po koleji 5, jako je to na zobrazeném panelu, budu muset stisknout postupně tlačítka VC, 11, 5, 10 a Potvrdit, rozsvítí se příslušná návěstidla a indikační LED v trase. Změní vjezdové a pak odjezdové návěstidlo ihned po průjezdu lokomotivy kolem návěstidla stav na stůj, nebo celá cesta zůstane nastavená až do okamžiku kdy ji “výpravčí” zruší manuálně tlačítky? Po trati lze jezdit vždy jen po pravé koleji ve směru jízdy?


To nastavení cesty je přesně tak, nejdříve se ověří kolize, pokud nenastane, nastaví se vyhýbky, pokud se nastaví správně, nastaví se návěstidla a cesta přejde z blikání na trvale rozsvícenou. Zrušit se musí ručně stiskem ZC a jakéhokoli tlačítka cesty (nebo i všech, to je jedno). Při zrušení se shodí návěstidla na stůj/posun zakázán a cesta zhasne. Vyhýbky polohu nemění. Automatické rušení cesty zde není. Není to ani tak technický problém, jako spíše praktický. Když mi vyjede vlak ze stanice, tak je za 30sec. zase zpátky. Kdybych měl stále znovu a znovu nastavovat cestu, tak bych byl asi brzo pěkně otrávenej.
Po trati se jezdí pravo, opačný směr není možný. Pokud bych měl úplné zhlavi, tak bych si ale zavedl i návěsti pro oba směry a fungovalo by to úplně stejně.

Tomu nerozumím - přece se vlak nevrátí zpět do stanice. A změna návěsti na stůj nemusí mít vliv na nastavení cesty, ale pouze na návěst.
adix
 
Příspěvky: 108
Registrován: pon 01 dub, 2019 11:30 am

Re: Arduino-modulové ovládáni kolejiště.

Příspěvekod Ondřej » ned 28 dub, 2019 5:11 am

adix píše:Tomu nerozumím - přece se vlak nevrátí zpět do stanice. A změna návěsti na stůj nemusí mít vliv na nastavení cesty, ale pouze na návěst.


Asi jsem to blbě napsal. Naše kolejiště je jen ovál a když vlak odjede, tak za chvilku už je zase na příjezdu. Pokud cestu nezruším, má na příjezdu volno a může ji projet opakovaně bez projetí návěsti stůj. Je to sice nemodelové, ale kromě okruhu ve Velimi, neznám žádnou trať, kde by vlaky jezdily dokola :D
Uživatelský avatar
Ondřej
 
Příspěvky: 243
Registrován: čtv 22 úno, 2007 12:48 pm
Bydliště: Roztoky - PZ

Re: Arduino-modulové ovládáni kolejiště.

Příspěvekod belgarat » ned 28 dub, 2019 7:59 am

mozna jsem prehledl ... ale byly by zdrojaky ? Treba budou casti zneuzitelne i jinde - zkus uvazovat nad nejakou volnejsi licenci ;))
TT ep. IVa-b; analog + NanoX, DR5000. Pseudoprogramator, pindac nesmyslu
http://modelwiki.klfree.net
belgarat
 
Příspěvky: 2428
Registrován: čtv 27 pro, 2012 9:36 pm
Bydliště: Hřebeč u Kladna

Re: Arduino-modulové ovládáni kolejiště.

Příspěvekod Ondřej » ned 28 dub, 2019 8:58 am

belgarat píše:mozna jsem prehledl ... ale byly by zdrojaky ? Treba budou casti zneuzitelne i jinde - zkus uvazovat nad nejakou volnejsi licenci ;))


Jasně, bude všechno, včetně zdrojáků, volná licence GNU jako většina kódů pro arduino. Teď dodělávám schemata a musím napsat nějaký rozumný manuál. Zatím zkoušíme panel v provozu a zdá se, že většina chyb už je vychytaná.
Uživatelský avatar
Ondřej
 
Příspěvky: 243
Registrován: čtv 22 úno, 2007 12:48 pm
Bydliště: Roztoky - PZ

Re: Arduino-modulové ovládáni kolejiště.

Příspěvekod Ondřej » ned 28 dub, 2019 5:39 pm

Napadl mě nápad na další modul. Tento modul by měl zapojených 18 relátek a poslouchal by komunikaci určenou pro modul S-COM (měl by nastavenou stejnou adresu, ale byl by němý). Podle komunikace by zapnul ta relé, které by odovídaly návěstidlúm, na nichž by byl jiný signál, než stůj. U analogu by relé spínaly klasické izolované úseky, u digitálu ABC.
Mělo by to výhodu, že by se nemuselo už nic dalšího konfigurovat při vytváření cesty, každý S-Com modul by měl svůj reléový stín.
Zajímaly by mě hlavně Vaše názory, protože já to v dohledné době asi nevyužiji (nikdy neříkej nikdy :mrgreen: ).
Uživatelský avatar
Ondřej
 
Příspěvky: 243
Registrován: čtv 22 úno, 2007 12:48 pm
Bydliště: Roztoky - PZ

Re: Arduino-modulové ovládáni kolejiště.

Příspěvekod i.masinka@seznam.cz » pon 29 dub, 2019 4:26 pm

Ahoj všem zastáncům a přispěvatelům tohoto vlákna/rubriky!

MOC vám všem fandím při uplatňování Arduino řešení na modelové železnici!

Sám jsem kdysi na vysoké škole elektro si moc přál takové řešení zrealizovat.
Měl jsem představu právě takovou, jako je Arduino řešení, jen tenkrát s procesory Microchip PIC.
Také mělo to řešení být rozděleno na procesorovou základní desku a rozšiřující moduly.
Jen - bohužel - po revoluci byla pro mne těžká doba. Málo peněz, času, prostoru a hodně změn. :(
Takže jsem se k tomuto řešení nakonec nedostal. :( Což mne hodně mrzí i ještě dnes.

Právě proto vám všem moc držím palce!

Vím totiž, jak velkou radost a pocit naplnění takový počin může přinášet! ;)

Tolik píšu na úvod s velkou radostí z objevení tohoto vlákna/diskuze zde.

S pozdravem,
Jirka Červený
Uživatelský avatar
i.masinka@seznam.cz
 
Příspěvky: 30
Registrován: sob 31 led, 2015 3:06 pm
Bydliště: Praha

PředchozíDalší

Zpět na Elektrika a elektronika

Kdo je online

Uživatelé procházející toto fórum: Žádní registrovaní uživatelé a 1 návštěvník